
© istockphoto.com / Mailson Pignata
Prozessanlagen-Engineering
Chemieanlagen vom FEED- und Prozessdesign bis zum Detail-Engineering
Kontakt:
Dank Engineering Base - Mobile View reagieren Mitarbeitende in Betrieb und Wartung deutlich schneller und flexibler auf Störungen und Herausforderungen. Der wesentliche Faktor dabei: die einfache Handhabung. Service-Informationen können einfach und unkompliziert an das Engineering übergeben werden. Engineering Base - Mobile View ist damit immer up-to-date. Da außerdem Engineering Base - Mobile View webbasiert ist, lässt es sich überall einsetzen.
Auch das lange Suchen nach Projekten hat mit Engineering Base - Mobile View ein Ende. Projekte, an denen immer wieder gearbeitet wird, können ganz einfach als Favorit markiert werden. Damit lassen sich diese schneller finden und sind auf einen Blick einsehbar.
Muss nach Wartung oder Reparatur die Dokumentation aktualisiert werden, ist das mit der Markup-Funktion in Engineering Base - Mobile View kein Problem. Aus dem Markup-Paket erzeugt Engineering Base automatisch Tasks, die dann in der Engineering-Abteilung auftauchen. Markups lassen sich in Form von Texten, Strichen, Kreisen, Vierecken oder Freihandzeichnungen erzeugen, die Information wird als Task im digitalen Zwilling von Engineering Base abgebildet.
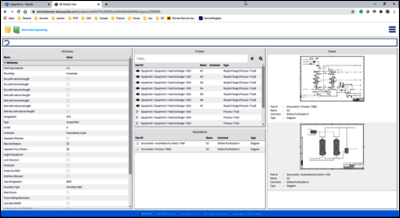
Jedes Blatt ist mit dem Originalblatt aus Engineering Base verlinkt. So können Wartungsinformationen direkt an richtiger Stelle übertragen werden, ohne langes Suchen. Der neuste Dokumentationsstand ist dann direkt in Engineering Base - Mobile View zu sehen.

Engineering Base - Mobile View lässt sich sehr gut an mobilen Geräten wie Tablets nutzen, denn dafür wurde es hauptsächlich entwickelt. Ob Anlagendokumente, Datenmodelle oder Diagramme – alles ist jederzeit mobil abrufbar. Die Beschäftigten haben somit eine direkte Verbindung zur Software-Plattform und können live in der Datenbank arbeiten. Drucken von Plänen und das Suchen in Aktenordnern ist damit passé.

Lizenzen werden an E-Mailadressen individuell zugewiesen. Ein Active-Directory-Account für jeden Nutzer ist daher nicht nötig, was besonders für Zulieferer interessant ist. Eine Multifaktor-Authentifizierung ist jederzeit möglich.